NoSQL Manager for Cassandra - Mac version

NoSQL Manager for Cassandra - Mac version released

The first version of NoSQL Manager for Cassandra was released in 2015. All this time it was possible to run it on MS Windows platform only.
Nowadays many professionals prefer Mac and today we are pleased to announce NoSQL Manager for macOS operating system!
Now you can use our application in your comfort macOS environment.

1. System requirements

  • macOS Big Sur 11.6 or higher
  • 140MB of available disk space for program installation

2. Known issues and limitations

Current version for Mac doesn't have several features available in Windows version:

  • Duplicate tables
  • Active Windows list

View and compare all NoSQL Manager for Cassandra features.

3. Installation

Just download DMG file and install it.

Installation of NoSQL Manager for Cassandra for macOS

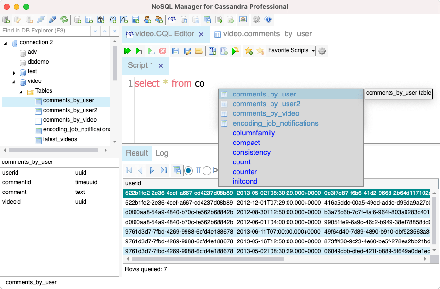
4. Screenshots

Light theme:
NoSQL Manager for Cassandra for macOS

Dark theme:
NoSQL Manager for Cassandra for macOS dark theme